Win10如何查看电脑MAC地址
1、打开电脑,找到网络。

2、在网络上右击,点击属性。

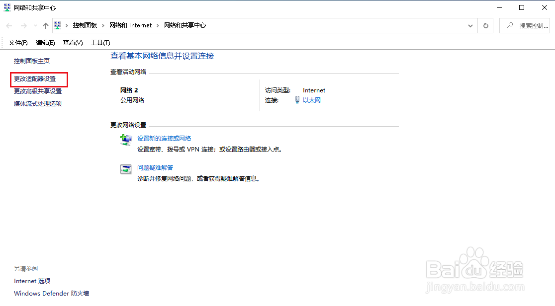
3、弹出对话框,点击更改适配器设置。

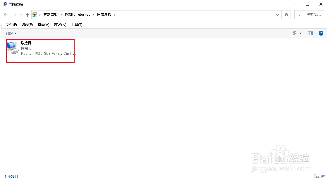
4、弹出对话框,双击以太网。

5、弹出对话框,点击详细信息。

6、里面的物理地址就是MAC地址。

7、也可以在对话框中直接点击以太网,进行查看。

1、打开电脑,找到网络。
2、在网络上右击,点击属性。
3、弹出对话框,点击更改适配器设置。
4、弹出对话框,双击以太网。
5、弹出对话框,点击详细信息。
6、里面的物理地址就是MAC地址。
7、也可以在对话框中直接点击以太网,进行查看。