教你如何制作一份在线调查问卷
1、打开微软的OneDrive网站,登陆自己的微软账号。在新建的位置新建一份“Excel调查问卷”。

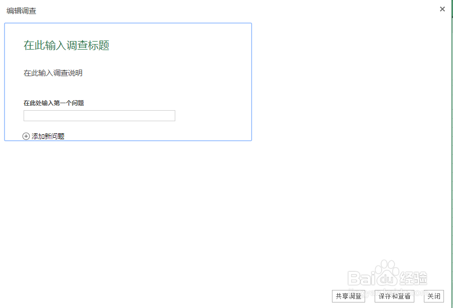
2、问卷新建后,就开始填写调查卷的内容了,就是你需要向客户问的那些问题。
我们看到每个问题里面,都包含了几种不同的调查类型,下面简单解释一下:
文本:就是对方可以输入很短的文字。
段落文字:和文本差不多,但对方输入的内容可以非常长。
数字:对方只能输入数字。
日期:对方只能填写日期,一般问对方出生日期时用到。
时间:对方可以输入具体的时间。
是否:对方只能输入“是”或者“否”,就是判断型问题。
选择:就是我们常说的闭卷考试,一般给定答案,让对方去选择。



3、一个问题设计好之后,可以继续新建下一个问题。
记住,“文本”和“段落文字”就是答案的长度不一样,文本是指简单的回答,段落文字可以允许很长的答案。



4、在设计“是否”问题时,由于对方只能回答“是”或者“否”,有些问题的设计者会在这里勾上一个“默认值”,这样就能引导客户选择这个默认值,这是一个小技巧。
当然啦,如果想客观反映事实,最好就去掉这个默认值。

5、调查表做好之后,就可以“保存”了。保存之后会跳转到预览窗口,这时候测试一下调查表,如果没有问题的话,就可以发布啦,就是下面的“共享调查”。



6、创建连接之后,我们就会获得一串很长的网址,这就是我们在线调查问卷所在的位置,只要将这个链接发给客户,对方就能在线填写问卷了,填写完之后就可以在线提交,非常方便。




7、当然啦,我们也可以到其他网站,将这个网址转换成二维码,方便手机用户去扫码跳转。
尺寸我们一般选择最小的就行了,如果你是在大屏幕上投放,可以酌情考虑更大的尺寸。



8、只要客户填写好调查表,我们马上就能在后台看到填写内容了,很方便呢。
