怎么在电脑中查看已安装扬声器的设备实例路径
1、首先,我们打开电脑,我们点击开始菜单,我们点击【控制面板】,进入控制面板主界面;

2、然后,在我们进入控制面板主界面后,此时,我们点击打开【声音】,进入声音设置界面;


3、然后,在我们进入进入声音设置界面后,此时,我们点击上方菜单栏中的【播放】选项卡,进入播放选项卡设置界面;

4、然后,在我们进入播放选项卡设置界面后,我们首先单击选择我们所需的扬声器,然后,我们点击下方的【属性】按钮;

5、然后,在我们进入到扬声器属性设置界面后,这时,我们点击上方菜单栏中的【常规】选项卡;

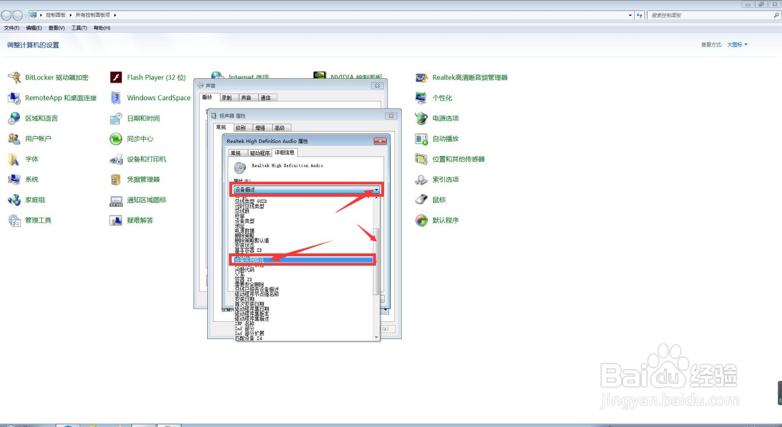
6、然后,在我们进入到扬声器常规属性设置界面后,此时,我们点击【属性】按钮,在弹出的界面中,我们点击上方菜单栏中的【详细信息】选项卡;


7、然后,在我们进入到详细信息属性界面后,此时,我们点击【属性】旁边的下拉按钮,在下拉菜单栏中选择【设备实例路径】;

8、然后,我们就能查看到我们已安装扬声器的设备实例路径了,此时,我们点击该界面下方的【确定】按钮;


9、然后,我们会返回到扬声器属性设置界面,此时,我们点击下方的【确定】按钮,此时,我们会返回到声音设置界面,此时,我们点击右上角的【关闭】按钮即可。

