如何使用owasp zap软件抓取http数据包?
1、第一,打开firefox浏览器,使用proxy switcher插件设置代理,代理IP是127.0.0.1,端口号是8080。

2、第二,打开owasp软件,点击菜单栏“工具”,点击下属菜单选项“选项”会出现一个新窗口,在新窗口中设置好代理address是127.0.0.1,端口号是8080。


3、第三,在firefox浏览器中打开一个新的网页,

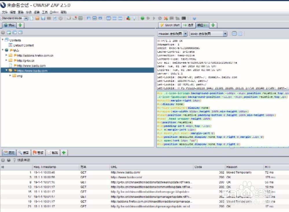
4、第四,打开owasp 软件,点击左上第一窗口的请求可以看到请求头数据包,点击响应,可以看到响应数据包。


阅读量:93
阅读量:35
阅读量:138
阅读量:146
阅读量:161