Office2010的Word怎么创建中文信封
1、首先打开所要进行操作的文档。

2、点击“邮件”,在功能区中点击“中文信封”。

3、然后在弹出来的窗口中点击“下一步”。

4、选择合适的信封样式,下面可以勾选的全部勾选,然后点击“下一步”。

5、选择“键入收信人信息,生成单个信封”,点击“下一步”。

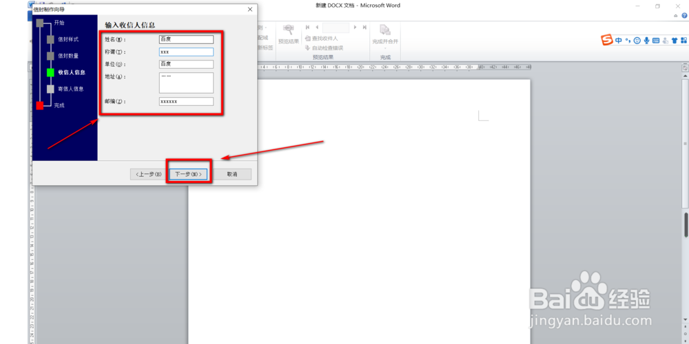
6、输入收信人的信息。

7、输入寄信人的信息。

8、最后点击“完成”。

9、这样中文信封就完成了,效果图如下。

10、总结:以上便是Office2010的Word怎么创建中文信封的全部操作。如果要简单的来说的话就是“邮件”—“中文信封”—“下一步”—选择合适的信封样式—全部勾选—“下一步”—“键入收信人信息,生成单个信封”—“下一步”—输入收信人的信息—输入寄信人的信息;最后点击“完成”即可。
阅读量:32
阅读量:98
阅读量:140
阅读量:79
阅读量:96