如何注册Adobe的账号
1、首先我们进入Adobe的官方网站https://www.adobe.com/cn/
2、然后点击右上角的登陆,然后我们进入登陆页面

3、因为我们还没有Adobe ID,所以我们继续点击获取Adobe ID

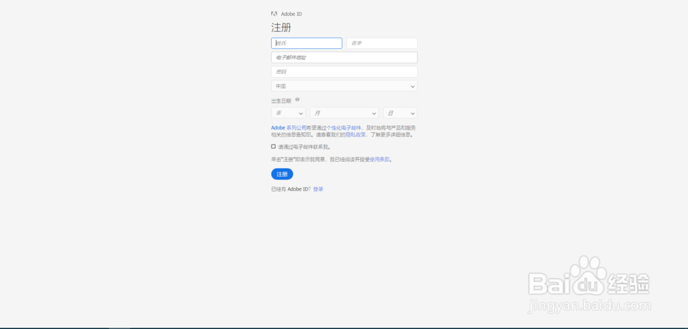
4、最后在页面填写完资料就可以完成注册了,这里注意要记住刚才注册的账号跟密码

1、首先我们进入Adobe的官方网站https://www.adobe.com/cn/
2、然后点击右上角的登陆,然后我们进入登陆页面
3、因为我们还没有Adobe ID,所以我们继续点击获取Adobe ID
4、最后在页面填写完资料就可以完成注册了,这里注意要记住刚才注册的账号跟密码