ASPNETCoreidentity 密码模式配置
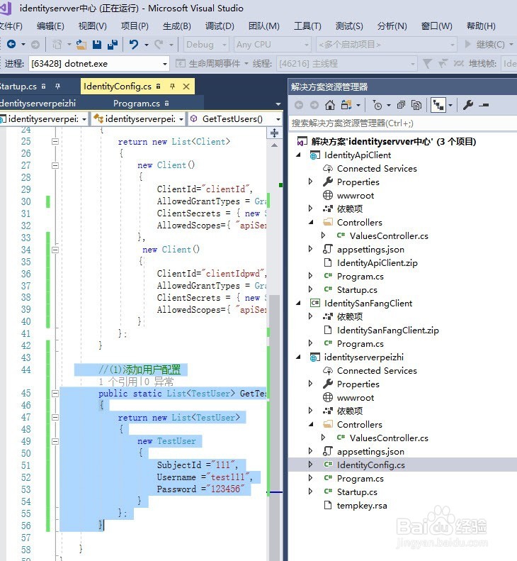
1、1服务端 测试用户配置 //(1)添加用户配置 public static List<TestUser> GetTestUsers() { return new List<TestUser> { new TestUser { SubjectId ="111", Username ="test111", Password ="123456" } }; }

2、1服务端 客户端信息配置 new Client() { ClientId="clientIdpwd", AllowedGrantTypes = GrantTypes.ResourceOwnerPassword,//密码模式 ClientSecrets = { new Secret("secret1122".Sha512())}, AllowedScopes={ "apiServer" } //可以访问的resource }

3、1identity依赖注入用户 public void ConfigureServices(IServiceCollection services) { //依赖注入的配置 services.AddIdentityServer() .AddDeveloperSigningCredential() .AddInMemoryApiResources(IdentityConfig.GetResource()) .AddInMemoryClients(IdentityConfig.GetClients()) .AddTestUsers(IdentityConfig.GetTestUsers())//添加用户密码模式配置 ; services.AddMvc(); }

4、调用生成token
5、调用输入生成的token调用
