360浏览器怎么清除历史记录
1、首先打开360浏览器,点击页面右上角的按钮,如下图所示。

2、在打开的提示框中,选择历史,如下图所示。

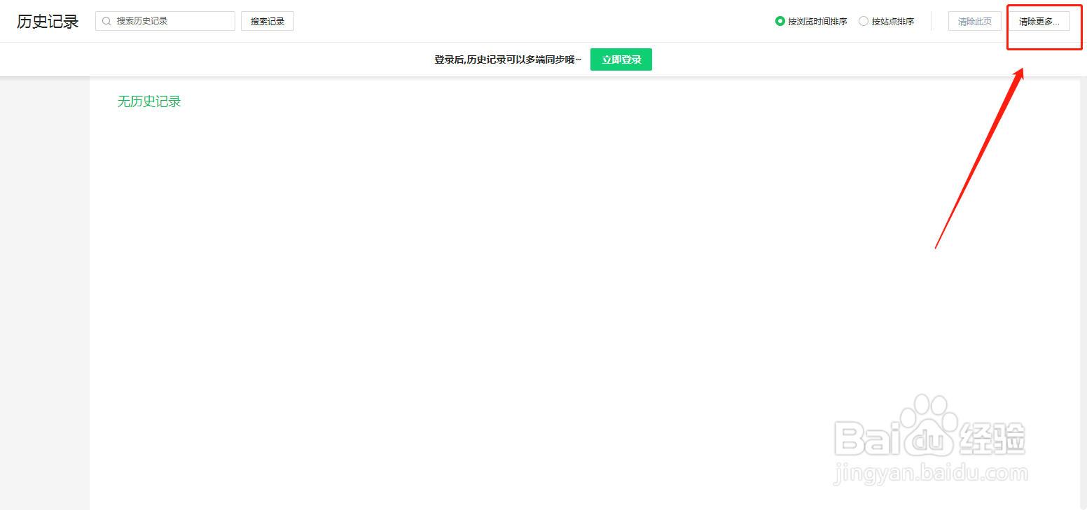
3、这样就进入了历史记录页面,点击历史记录页面右侧的清除更多,如下图所示。

4、我们选择需要清除的内容,最后勾选退出浏览器时完全清除勾选的痕迹就可以了。

5、我们点击确定,返回去看一下,这样浏览的历史记录就全部清除了。

1、首先打开360浏览器,点击页面右上角的按钮,如下图所示。

2、在打开的提示框中,选择历史,如下图所示。

3、这样就进入了历史记录页面,点击历史记录页面右侧的清除更多,如下图所示。

4、我们选择需要清除的内容,最后勾选退出浏览器时完全清除勾选的痕迹就可以了。

5、我们点击确定,返回去看一下,这样浏览的历史记录就全部清除了。
